Afinit Logo
회사 소개 서비스 소개
AITech

나만의 완벽한 AI 비서 만들기: Claude 활용 가이드 - Part 2

Claude Code로 슬랙·VS Code·Jupyter를 하나의 서버 워크스페이스로 통합해, 맥락이 끊기지 않는 ‘나만의 AI 비서(에이전트)’를 설계·구현하는 실전 가이드.
Jan 26, 2026
나만의 완벽한 AI 비서 만들기: Claude 활용 가이드 - Part 2
Contents
서론사용 도구와 기능: 강력한 비서를 완성하는 디테일1. Slack: 모바일 한계를 넘는 ‘손안의 집무실’2. UX/UI 강화: 텍스트를 넘어선 상호작용3. 스케줄링 스킬: 먼저 움직이는 비서4. 전문 Agent Skills: 실무를 위한 무기들실전 활용 사례 (Use Cases)Case 1. ChatOps의 실현: 슬랙 하나로 끝내는 배포 파이프라인Case 2. 심야의 해결사: 다중 프로젝트 복합 원인 분석Case 3. 복잡한 비즈니스 로직을 담은 Text2SQL: 문서 기반 접근법Case 4. 사내 복지 운영 자동화: '함께하는 점심' 매칭 봇Case 5. Work Summary Subagent: 업무 회고 자동화 시스템앞으로의 방향: 개인을 넘어 조직의 경쟁력으로1. 작업 공간의 계층화 (Hierarchical Workspaces)2. 사내 Plugin Marketplace3. AI를 대하는 우리의 자세: 기술이 아닌 '맥락'에 집중하라마치며: AI 군단을 지휘하는 '설계자'가 되어라1일 vs 100일의 격차개발자에서 설계자(Architect)로

서론

1부에서 “AI 개인 비서가 되려면 무엇이 필요하고, 그걸 어떤 구조로 구현해야 하는지”를 설계 관점에서 정리했습니다. 이제 2부에서는 그 설계가 현실에서 어떻게 체감 효율로 이어지는지 보여드리려 합니다.

나만의 완벽한 AI 비서 만들기: Claude 활용 가이드 - Part 1
Claude Code로 슬랙·VS Code·Jupyter를 하나의 서버 워크스페이스로 통합해, 맥락이 끊기지 않는 ‘나만의 AI 비서(에이전트)’를 설계·구현하는 실전 가이드.
https://blog.afinit.com/perfect-ai-assistant-guide

먼저 Slack을 손안의 집무실로 확장한 기능들과, Jupyter/배포/모니터링/브라우저 자동화 같은 전문 Skills를 어떻게 붙였는지 소개합니다. 그리고 마지막으로, 이 도구들이 실제 업무에서 어떤 변화를 만들었는지 ChatOps 배포 파이프라인, 심야 장애 원인 분석, 문서 기반 Text2SQL, 복지 운영 자동화, 업무 회고 리포트 자동 생성 사례로 마무리합니다.

“가능하다”가 아니라 “내일 바로 써먹을 수 있다”에 초점을 맞춰, 구성과 흐름을 그대로 공유하겠습니다.

사용 도구와 기능: 강력한 비서를 완성하는 디테일

비서가 아무리 똑똑해도 소통하는 도구가 불편하면 효용성이 떨어집니다. 저는 업무의 연속성을 보장하기 위해 Slack을 메인 인터페이스 중 하나로 선택했고, 모바일 환경의 한계를 극복하기 위해 다양한 기능을 직접 확장했습니다.

1. Slack: 모바일 한계를 넘는 ‘손안의 집무실’

Slack은 컴퓨터 앞에 앉아 있지 않은 시간(출퇴근, 식사, 외근 등)을 커버해 주는 핵심 도구입니다. 하지만 작은 화면과 터치 인터페이스의 한계로 인해, 기본 기능만으로는 코드 확인이나 복잡한 업무 처리가 어렵습니다. 저는 "AI에게 코딩을 시켜" 다음과 같은 기능들을 추가함으로써, 슬랙을 단순 메신저가 아닌 경량화된 업무 단말로 업그레이드했습니다.

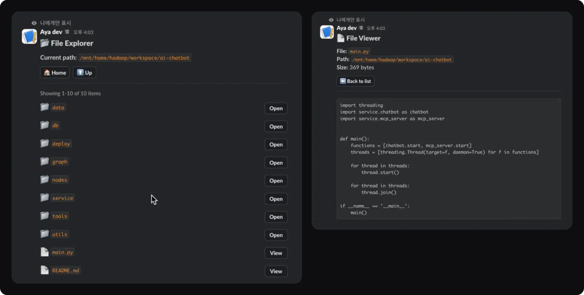
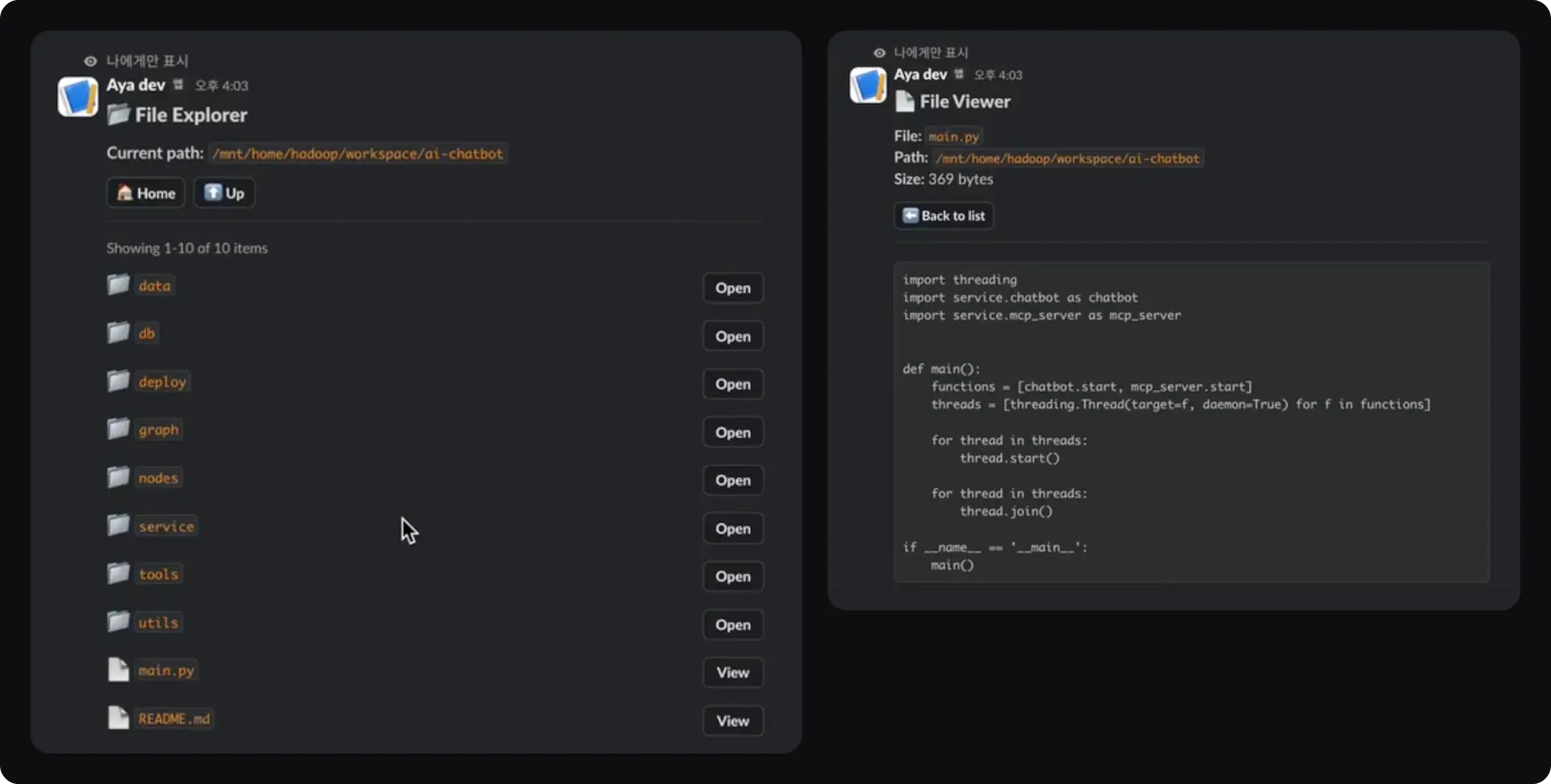
파일 탐색기 (File Explorer)

  • 문제: 이동 중에 급하게 서버에 있는 문서나 코드를 확인해야 하는데, 로컬 IDE가 없으면 불가능했습니다.

  • 해결: 슬랙 커맨드로 작동하는 파일 탐색기를 구현했습니다. 파일 목록 조회, 내용 보기, 편집, 다운로드까지 가능합니다.

디테일: 텍스트가 긴 파일은 페이징(Paging) 처리를 통해 슬랙 메시지 길이 제한을 우회했습니다.

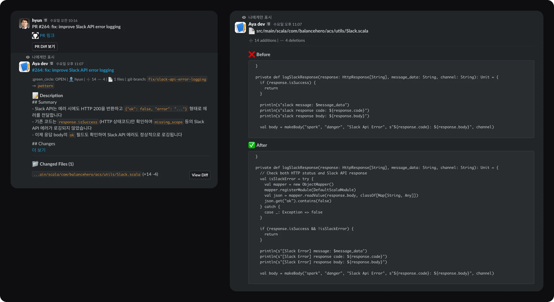
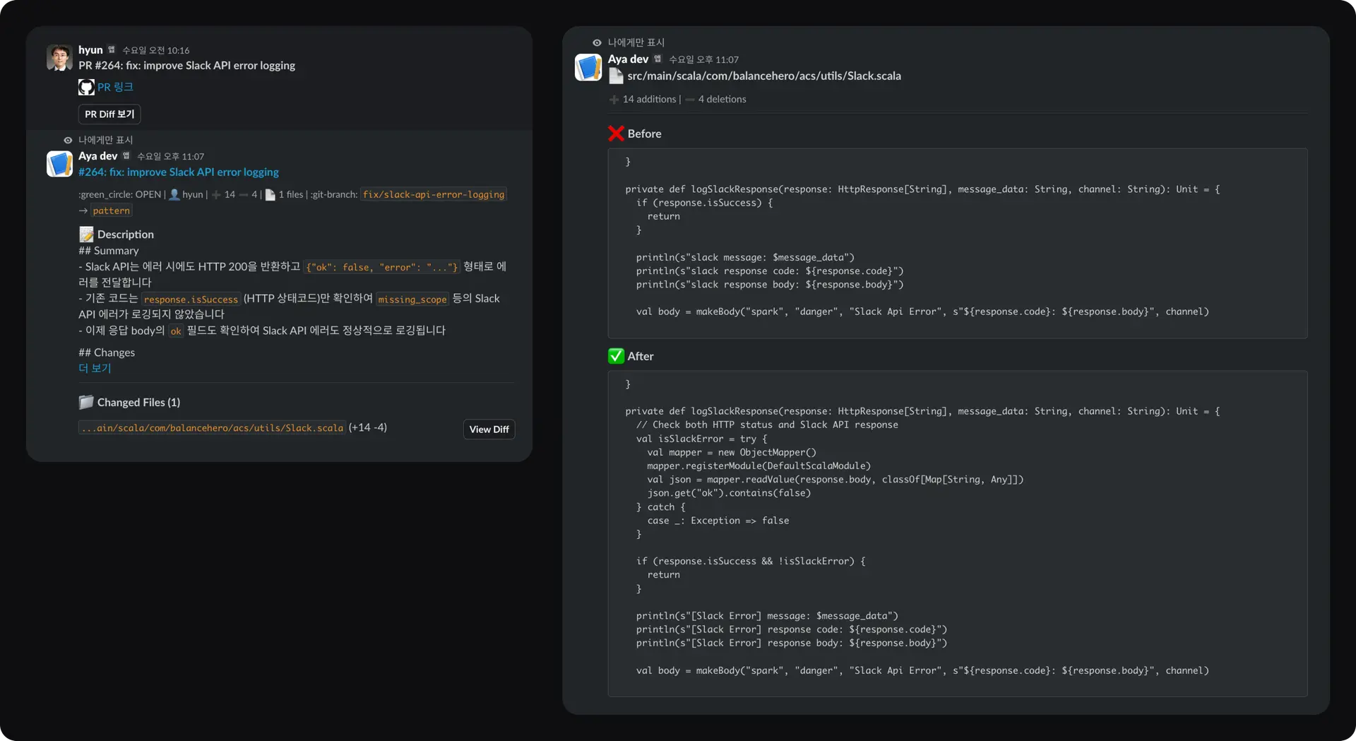
Git PR 뷰어 (Code Reviewer)

  • 문제: AI가 생성한 PR이나 동료의 요청을 모바일에서 리뷰하기가 불편했습니다.

  • 해결: PR URL을 입력하거나 AI가 생성한 PR 버튼을 누르면, 변경 사항(Diff)을 시각적으로 보여줍니다.

  • 디테일: 'View Diff' 버튼을 통해 변경 전(Before)과 후(After)를 직관적으로 비교할 수 있어, 스마트폰으로도 충분히 코드 리뷰가 가능합니다.

Tip: 이 모든 기능은 제가 직접 코딩한 것이 아닙니다. Claude에게 "이런 기능을 하는 슬랙 커맨드 만들어줘"라고 요청했고, 저는 Slack API 콘솔에서 설정만 추가했습니다.

세션 관리 (Session Context)

  • 유연한 연결: VS Code에서 작업하다가 퇴근길에 슬랙을 켜면, Session 선택 팝업을 통해 기존 작업을 그대로 이어갈 수 있습니다. 반대로 슬랙에서 하던 대화를 PC에서 이어받을 수도 있습니다.

  • 멀티 태스킹: 각기 다른 주제의 대화(Session)를 선택해 병렬로 업무를 처리합니다.

Kill Switch (제어권 확보)

  • AI가 엉뚱한 방향으로 작업을 진행하거나 요구사항이 바뀌었을 때, 작업을 즉시 중단시킬 수 있는 강제 종료 버튼(Shortcut)을 만들었습니다. 세션은 유지되므로, 중단 후 바로 새로운 지시를 내릴 수 있습니다.

2. UX/UI 강화: 텍스트를 넘어선 상호작용

단순 텍스트 대화만으로는 복잡한 정보를 파악하기 어렵습니다. Slack의 기능을 십분 활용해 사용자 경험(UX)을 개선했습니다.

진행 상황 공유 (Progress Tracking)

  • AI가 작업하는 과정을 투명하게 공유하되, 스레드가 지저분해지지 않도록 UI를 개선했습니다.

  • 작업 중에는 로그가 표시되지만, 완료되면 자동으로 내용을 숨기고 '더 보기' 형태로 요약 처리하여 가독성을 높였습니다.

Block Kit & Visualization

Rich UI: AI에게 "예쁘게 보여줘"라고 하면 Slack Block Kit을 활용해 데이터를 테이블, 버튼, 선택 상자 등으로 구조화하여 보여줍니다. 분석 결과를 공유할 때 매우 유용합니다.

Diagram: PlantUML이나 Mermaid를 활용해 아키텍처 구조도를 그려줍니다. 텍스트 기반이라 AI가 구조를 이해 및 수정하기 쉽고 버전 관리도 가능합니다. (Mermaid는 문법이 단순하고, PlantUML은 표현력이 좋습니다.)

3. 스케줄링 스킬: 먼저 움직이는 비서

scheduled-task라는 스킬을 만들어 AI에게 시간 감각을 부여했습니다.

데일리 브리핑 (Daily Briefing)

매일 아침, 제가 요청하지 않아도 AI가 먼저 브리핑 메시지를 보냅니다.

  • 오늘의 할 일: todo.md와 구글 캘린더를 확인해 일정과 우선순위 정리

  • 상태 자동 변경: 휴가나 재택근무 시 슬랙 상태 메시지(Status) 자동 업데이트

  • 어제의 요약: 어제 수행한 업무 로그와 슬랙 대화 요약

  • 뉴스 큐레이션: 관심 분야의 AI 관련 뉴스 검색 및 요약

확장 가능성: 동료들의 업무 트래킹, 팀 회의 자료 자동 생성 등 협업 도구로 확장도 고려 중입니다.

일회성 예약 (One-off)

  • "이 작업은 1시간 뒤에 수행해서 결과 알려줘"와 같이 단순 알림이 아닌, 지연 실행(Deferred Execution)을 처리합니다.

4. 전문 Agent Skills: 실무를 위한 무기들

AI에게 다양한 외부 도구를 연동하여 전문성을 더했습니다.

Jupyter Skill: 데이터 분석의 핵심입니다. AI가 커널을 생성해 코드를 실행하고, 결과를 주피터 노트에 정리합니다. VS Code와 슬랙 간에 분석 세션이 동기화되며, 결과는 테이블이나 그래프로 시각화됩니다.

  • Athena Skill: 주피터 없이 빠르게 데이터를 조회할 때 사용합니다. 쿼리 비용(Scanned bytes)을 계산해주고, Text2SQL에서 SQL이 실행가능한지 검증용으로도 활용합니다.

  • Airflow Skill: 데이터 파이프라인 에러 로그를 분석하고, 원인 파악 후 재시도(Retry)까지 수행합니다.

  • Jenkins Skill: "배포해줘" 한마디면 프로젝트별로 지정된 Jenkins Job을 찾아 배포를 진행합니다.

  • Grafana Skill: 배포 후 Cloudwatch 로그와 메트릭과 함께 모니터링에 사용됩니다. 이상 유무를 판단하고, 대시보드 구성을 돕습니다.

  • Playwright-mcp: 웹 브라우저 자동화 도구입니다. 사내 휴가 신청 자동화, 법인카드 내역 신청, 쇼핑몰 최저가 비교 등 API가 없는 웹 기반 업무를 처리합니다.

    • Slack API 설정, Google cloud 설정, Github 설정, play store 배포 등, API만으로 불가능한 웹사이트에서의 작업도 자동으로 가능합니다.

실전 활용 사례 (Use Cases)

이론적인 아키텍처보다 중요한 것은 "그래서 실제로 얼마나 편해졌는가?"일 것입니다. 제가 구축한 AI 비서를 통해 실제 업무 현장에서 겪은 변화를 공유합니다.

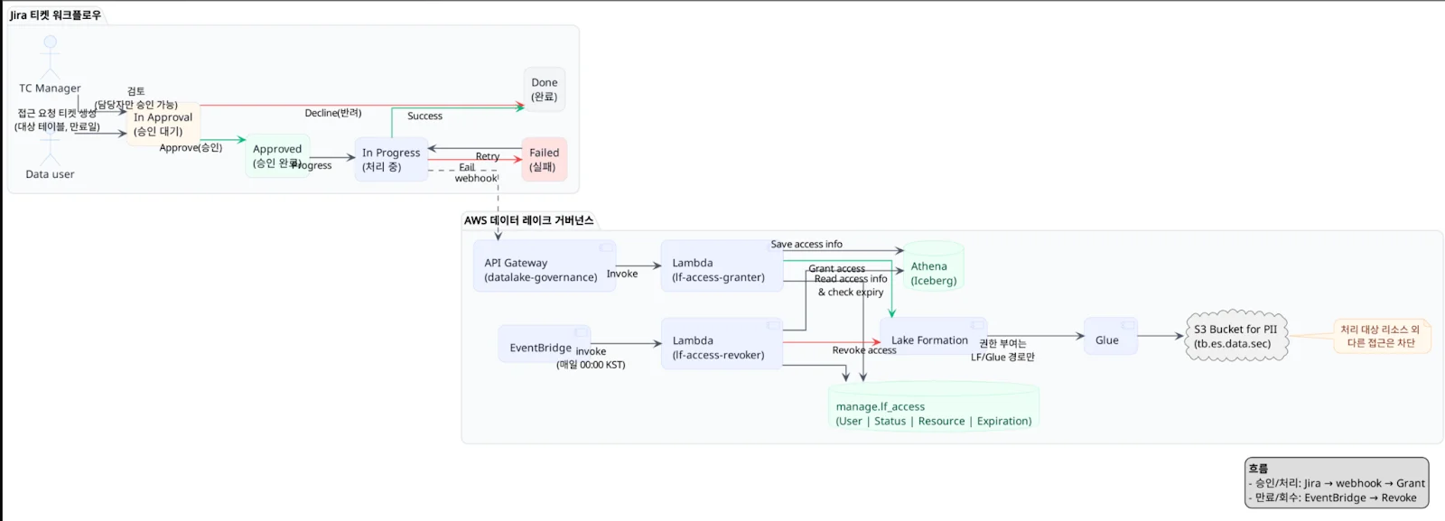
Case 1. ChatOps의 실현: 슬랙 하나로 끝내는 배포 파이프라인

[상황] ACS 서비스에 변경 사항을 적용해야 했습니다. 이 작업은 버그 픽스, 테스트, 배포, 그리고 배포 후 모니터링까지 이어지는 일련의 과정이 필요하며, 여러 프로젝트가 얽혀 있어 꽤 번거로운 작업이었습니다.

[AI의 활약] 슬랙에서 간단히 "ACS 서비스 수정사항 배포하고 모니터링해줘"라고 요청했습니다. AI는 해당 프로젝트의 지침 문서(Instruction)를 참조하여 다음 과정을 스스로 수행했습니다.

  1. 배포 가이드 확인: "어떻게 배포하는지", "어떤 대시보드를 봐야 하는지" 미리 적어둔 문서를 읽습니다.

  2. 파이프라인 실행: Jenkins Job을 트리거하여 배포를 진행합니다.

  3. 모니터링: 배포 완료 후 Grafana 대시보드 스냅샷을 찍어 슬랙으로 보고합니다.

[결과] 복잡한 배포 명령어를 외우거나 콘솔에 접속할 필요 없이, 채팅 한 줄로 모든 DevOps 과정이 완료되었습니다.

작업 내용은 길어서 생략했고, 아래는 어떤 입력을 입력하고, 서비스를 사용해서 작업했는지 AI가 생성한 요약본입니다.

Case 2. 심야의 해결사: 다중 프로젝트 복합 원인 분석

[상황] 어느 날 저녁 늦게, 매일 발송되는 ACS 모니터링 결과 알림에서 이상 징후를 발견했습니다. 이 데이터는 ACS Monitoring, Airflow, DataFlow 등 여러 프로젝트에 걸쳐 생성되는 테이블들을 분석해야 원인을 알 수 있는 복잡한 구조였습니다. 노트북을 켜서 로그를 뒤지기엔 너무 늦은 시간이었습니다.

[AI의 활약] 침대에 누워 슬랙으로 "모니터링 결과가 이상한데 분석해줘"라고 던졌습니다. AI에게 준 힌트는 "이 결과는 notification.py에서 처리된다"는 프로젝트 문서의 한 줄뿐이었습니다.

  1. Dependency 추적: AI는 notification.py를 시작점으로 관련된 다른 소스 파일들을 역추적하여 읽어 나갔습니다.

  2. 데이터 분석: 의심 가는 테이블의 데이터를 직접 조회하고, Jupyter Notebook에 기록하며 분석을 진행했습니다.

  3. 심층 분석: AI가 중간 결과를 보고했을 때, 제가 방향성을 조금 더 구체적으로 지시하자 즉시 더 깊은 원인 분석을 수행했습니다.

[결과] AI는 문제의 원인을 찾아냈고, 분석 과정이 담긴 Jupyter Notebook 파일과 요약 리포트를 생성해 냈습니다. 노트북을 켜지도 않고 스마트폰만으로 복합적인 장애 원인 분석을 마쳤습니다.

Case 3. 복잡한 비즈니스 로직을 담은 Text2SQL: 문서 기반 접근법

[도전 과제] "회사 전체 데이터를 AI가 알게 하자"는 접근은 현실적이지 않습니다. 수천 개의 테이블을 AI에게 모두 학습시키는 것은 불가능하며, 비효율적입니다. 저는 "프로젝트 문서만 잘 만들면, 복잡한 SQL도 짤 수 있다"는 가설을 세우고 POC를 진행했습니다.

[접근 방식] 전체 DB 스키마를 던져주는 대신, 프로젝트 중심의 문서 구조화를 시도했습니다.

  • 비즈니스 문서: SQL 작성에 필요한 로직과 규칙 설명

  • 데이터 스키마 문서: 해당 프로젝트에서 사용하는 테이블과 컬럼의 정의

  • Task 문서: SQL 생성을 위한 구체적 요구사항

[결과] 이 방식은 적중했습니다. AI는 비즈니스 로직이 포함된 150줄짜리 복잡한 쿼리도 거의 완벽하게 생성해냈습니다. 핵심은 AI의 모델 성능보다 "AI에게 좁고 명확한 컨텍스트(문서)를 제공하는 것"이었습니다. 문서를 잘 관리하는 것만으로도 전문 데이터 분석가 수준의 쿼리 작성이 가능함을 확인했습니다.

또한, SQL만 생성하면 되는게 아니라, 연속적인 분석에 활용되어야 하기 때문에, 이런 접근법은 꼭 필요하다고 생각합니다.

Case 4. 사내 복지 운영 자동화: '함께하는 점심' 매칭 봇

[상황] 저희 회사에는 직원 간 친목 도모를 위해 식사 비용을 지원하는 '함께하는 점심' 제도가 있습니다. 하지만 매달 "누가 누구와 밥을 먹었는지" 확인하고, "최대한 안 만난 사람끼리 조를 짜는" 과정은 엑셀 작업을 동반한 귀찮은 단순 반복 업무였습니다.

[AI의 활약] 이 업무를 전담하는 Skill을 만들고, Task 문서에 운영 규칙을 정리했습니다.

  1. 데이터 관리: 구글 스프레드시트(Google Sheets)에서 과거 식사 내역을 불러옵니다.

  2. 알고리즘 매칭: 대면 횟수가 가장 적은 조합으로 그룹을 생성하고 슬랙에 공유합니다.

  3. 조정 및 확정: 제가 수정 사항을 입력하면 반영하여 최종 조를 확정합니다.

  4. 일정 조율: AI가 각 조의 DM 방을 파서 식당 투표를 올리고, 투표가 끝나면 구글 캘린더에 일정과 장소를 등록합니다.

[인사이트] 단순히 "일정을 잡아줘"가 아니라, "데이터 조회(Sheet) -> 판단(Logic) -> 소통(Slack) -> 실행(Calendar)"으로 이어지는 워크플로우 전체를 자동화했습니다. 특히 Task 문서를 통해 업무 절차를 기록해 두었기에, 다음 달에도, 그다음 달에도 AI는 똑같은 퀄리티로 이 업무를 수행할 수 있었습니다. AI와 대화로 끝내는 것이 아니라, "작업을 문서화하여 자산으로 남기는 것"이 얼마나 중요한지 깨닫게 된 사례입니다.

Case 5. Work Summary Subagent: 업무 회고 자동화 시스템

매일, 매주 "내가 무슨 일을 했지?" 기억을 더듬으며 시간을 쓰고 계신가요? 이 Work Summary Subagent는 흩어져 있는 업무 기록을 자동으로 수집하여 일일/주간 업무 리포트를 생성해 주는 자동화 도구입니다.

1. 핵심 로직: "중요한 일은 흔적이 남는다"

이 시스템은 하나의 강력한 가설에서 출발합니다.

"중요한 업무 내용은 결국 슬랙(Slack)에서 논의되거나, AI(Claude)와의 작업 로그에 남아있다."

따라서 별도로 기록하려 애쓰지 않아도, 이 두 가지 소스만 잘 긁어모으면 완벽한 업무 일지가 완성됩니다.

  • Daily 정리: 슬랙 대화 내용(User Token을 사용하여 DM까지 포함)과 AI 작업 로그(Tasks 폴더)를 병합하여 그날의 업무를 정리합니다.

  • Weekly 정리: 생성된 Daily 문서를 바탕으로 주간 요약본을 자동으로 생성합니다.

2. 이 시스템이 가져다주는 4가지 변화 (용도)

이 자동화가 정착되면 업무 효율이 다음과 같이 달라집니다.

  • ⚡️ 위클리 미팅 준비 시간 단축: 빈 화면을 보며 고민할 필요 없이, 자동 생성된 Weekly 리포트를 공유하기만 하면 됩니다.

  • 📈 성과 리뷰/회고의 강력한 근거: 하반기 회고나 셀프 리뷰를 작성할 때, 기억에 의존하지 않고 모든 링크가 살아있는 구체적인 데이터를 참고할 수 있습니다.

  • 💎 Core Value 증명: 주간 업무 내용을 바탕으로 나의 성과와 회사의 핵심 가치(Core Value)가 어떻게 연결되는지 쉽게 어필할 수 있습니다.

  • 🔍 업무 투명성 및 유지보수성 향상: 모든 업무 내용이 투명하게 기록되므로 협업 시 상황 공유가 빠르고, 과거 히스토리 파악이 쉬워집니다.

3. 시스템 구조 (Architecture)

이 시스템은 Parallel Agent(병렬 에이전트) 방식을 사용하여 효율적으로 데이터를 처리합니다.

  1. 데이터 수집 (병렬 처리)

    • Agent A: Slack API를 호출하여 그날의 대화 메시지 파일을 생성합니다.

    • Agent B: 자동으로 생성된 Claude 작업 파일(Code/Log)을 수집합니다.

  2. Daily Task 생성(병렬 처리)

    • 위 두 파일(Slack + AI Log)을 합쳐서 정제된 형태의 'Daily Task 파일'을 생성합니다.

    • 각 날짜별로 병렬 처리 됩니다.

  3. Weekly Task 생성

    • 일주일 치 Daily Task 파일을 모아 'Weekly Task 파일'로 요약합니다.

  4. 자동 스케줄링

    • 이 모든 과정은 스케줄러에 의해 매일(Daily), 매주(Weekly) 자동으로 실행됩니다.

앞으로의 방향: 개인을 넘어 조직의 경쟁력으로

개인 차원에서 구축한 AI 비서(Workspace)가 성숙해지면, 이제 그 효용을 조직 전체로 확장할 시점입니다. 저는 이를 '작업 공간의 계층화'와 '사내 생태계 구축'으로 구체화하고 있습니다.

1. 작업 공간의 계층화 (Hierarchical Workspaces)

개인이 만든 유용한 도구와 지식이 파편화되지 않도록, Git의 Fork & Banch 모델을 작업 공간 관리에 도입하려 합니다.

  • 공용 작업 공간 (Upstream): 전사적으로 공통된 룰, 보안 정책, 기본 도구(Base Tools)가 세팅된 최상위 공간입니다. 전사에 공통으로 필요한 내용만 최소화해서 적용 합니다.

  • 팀별 작업 공간 (Team Fork): 공용 공간을 Fork 하여, 각 팀의 특성(개발팀, 마케팅팀 등)에 맞는 도구와 매뉴얼을 추가한 공간입니다.

  • 개인 작업 공간 (Personal Branch): 팀 공간에서 브랜치를 생성 하여, 개인이 자신에게 최적화된 형태로 커스터마이징한 공간입니다.

기대 효과: 이 구조가 정착되면 신입 사원 온보딩(Onboarding)의 풍경이 바뀝니다. 입사와 동시에 이미 모든 도구와 매뉴얼이 세팅된 '팀 작업 공간'을 할당받게 되므로, 적응 기간 없이 즉시 업무 투입이 가능해집니다.

2. 사내 Plugin Marketplace

개인이 만든 유용한 MCP 도구(예: 구내식당 메뉴 알림, 사내 위키 검색 등)나 Skill등을  공유할 수 있는 내부 마켓플레이스를 구축합니다. 직원은 앱스토어에서 앱을 다운받듯, 필요한 AI 기능을 설치하여 자신의 비서를 강화할 수 있습니다.

많은 사람이 사용하지만, 공용 작업공간에 적용하기에는 애매한 경우에, marketplace에 두고, 각 팀, 사용자가 설치하여 사용할 수 있게 합니다. 공용 작업공간에 적용은 여러 사람의 논의가 필요하지만, marketplace는 비교적 자유롭게 기능을 공유할 수 있습니다.

3. AI를 대하는 우리의 자세: 기술이 아닌 '맥락'에 집중하라

저희는 금융 회사입니다. AI 기술 자체를 연구하는 곳이 아니라, AI를 활용해 비즈니스 가치를 창출하는 곳입니다. 따라서 복잡한 자체 구현보다는 "가장 성능 좋은 솔루션을 심플하게 쓰고, 더 좋은 게 나오면 언제든 갈아탄다"는 실용주의(Pragmatism)를 원칙으로 합니다.

기술은 변하지만, 자산은 남아야 한다

  • 과거: AI Agent를 만들기 위해 LangGraph 같은 복잡한 프레임워크를 배우고 코딩해야 했습니다. 

  • 현재: 이제는 AI Agent 자체가 서비스(SaaS)로 제공됩니다.

기술은 날마다 고도화되고, 오늘의 최신 기술은 내일의 레거시가 됩니다. 이런 격변의 시기에 우리가 집중해야 할 변하지 않는 핵심 경쟁력은 바로 '작업 공간(Workspace)' 그 자체입니다.

성공 공식: 구조화된 문서 (Context) + 엄선된 도구 (Tools) = 대체 불가능한 작업 공간

AI Agent를 현재 Claude를 쓰고 있지만, 언제든 더 뛰어난 Agent가 나오게 되면 바꿀 수도 있습니다. 하지만 우리 회사의 업무 방식이 담긴 문서와, 손에 익은 도구가 결합된 작업 공간은 누구도 쉽게 베낄 수 없는 우리만의 무형 자산입니다.

마치며: AI 군단을 지휘하는 '설계자'가 되어라

이제 "AI를 쓴다"는 개념은 검색창에 질문을 던지는 수준을 넘어, "나와 동일한 권한을 가진 AI 비서(Agent)를 고용한다"는 개념으로 진화하고 있습니다.

1일 vs 100일의 격차

예전에는 하루를 쉬면 동료보다 하루 뒤쳐졌습니다. 하지만 이제는 10명의 AI Agent를 부리는 사람과 그렇지 않은 사람의 격차는 하루가 아니라 10일, 아니 100일 이상 벌어지게 될 것입니다. 이것은 단순한 생산성의 차이가 아니라, '레버리지(Leverage)'의 차이입니다.

개발자에서 설계자(Architect)로

기술의 장벽이 낮아질수록 기능 구현은 쉬워집니다. 오늘 내가 만든 획기적인 기능은 내일 경쟁사가 똑같이 내놓을 것입니다. 이런 치열한 전장에서 살아남기 위해 우리는 '구현'이 아닌 '설계'에 집중해야 합니다.

  • 내부적으로: 더 빠른 의사결정, 창의적인 전략 수립, 비즈니스 아키텍처 설계에 집중하십시오.

  • 외부적으로: 여러 기업 및 서비스와 유기적으로 연결하고, 비즈니스 네트워크를 확장하십시오.

단순 반복 업무와 기능 구현은 AI 비서 군단에게 위임하십시오. 그리고 여러분은 그 군단을 지휘하며 더 높은 차원의 가치를 창출하는 '설계자'가 되어야 합니다.

여러분의 워크스페이스는 지금 어떤 모습입니까? 단순한 도구함입니까, 아니면 든든한 군단이 대기하고 있는 전초기지입니까?

AI 비서의 불편함을 0%로 만드는 여정
AI 비서를 매일 사용하며 발견한 불편함을 즉시 개선해 100% 맞춤형 도구로 진화시킨 실전 기록. 서버-클라이언트 분리, 실시간 스트리밍, 자동화 트리거, 협업 통합까지 생산성을 극대화하는 방법을 공유합니다. | AI, Tech
https://blog.afinit.com/ai-assistant-optimization
Share article
Afinit Logo

주소 서울 강남구 테헤란로 427 위워크타워 13층

IR 문의 ir@afinit.com

채용 문의 recruit@afinit.com


© 2025 AFINIT.